Hubungi Kami
Prosedur Data Recovery
Home » DATA RECOVERY  » Prosedur Data Recovery
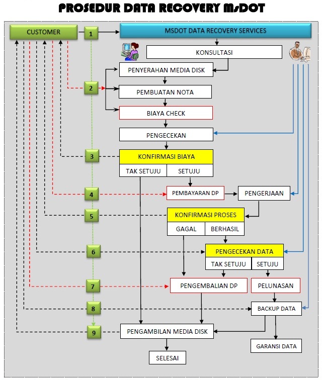
Alur Kerja Data Recovery Service di MsDOT
Ikuti langkah-langkah ini untuk memastikan proses pemulihan data yang cepat dan aman.
Prosedur-Data-Recovery-MSDOT_PenyelamatData.com
KONSULTASI

Konsultasikan permasalahan kehilangan data Anda kepada Kami terlebih dahulu. Dapat dilakukan melalui telpon/WA atau secara langsung. Informasi mengenai masalah data Anda yang hilang, prosedur perbaikan, nama file/directory yang Anda butuhkan, variabel biaya, lama pengerjaaan, garansi perbaikan serta hal lainnya. Jika anda setuju maka akan dibuatkan tanda terima (nota) & melakukan pembayaran biaya pengecekan

PENGECEKAN

Jika setuju, Anda dapat menganalisa kerusakan tersebut kepada Teknisi kami, hal ini dikenakan biaya pengecekan & tak dapat ditarik kembali. Setelah itu, akan Kami Analisa kerusakan Media untuk  memberikan penawaran harga biaya recovery.

PENGERJAAN

Dapat ditunggu jika tingkat kesulitannya mudah. Lama pengerjaan tergantung tingkat kesulitannya. Sebaiknya menghubungi kami dalam jangka waktu tersebut mengenai perkembangan hasil perbaikan

PENGECEKAN DATA

Jika Data dapat perbaiki, akan diberitahukan segera. Akan kami berikan daftar file-file & directory serta beberapa file yang dapat diselamatkan untuk diperiksa. (dapat diperiksa langsung saat pengambilan) serta dapat membawa media lain untuk backup data.

BACKUP DATA

Jika setuju & telah dipastikan data dapat dijalankan, maka data dapat diambil serta menyelesaikan biaya recovery.

GARANSI DATA

Garansi data merupakan layanan kami dalam menyimpan data Anda setelah proses backup data selesai, diperuntukkan untuk memastikan data anda sampai tujuan dapat dibuka (via expedisi), & jika ada kendala data tak dapat dibuka di tempat anda, Kami masih bisa membantu tanpabiaya apapun. Lama garansi tergantung tempat tinggal Customer,dalam kota diberikan 2 hari dari saat pengambilan, sedang luar kota diberikan 3-7 hari kerja. Jika dalam waktu garansi berakhir , maka data Anda (backup di MsDOT) akan dihapus.
Diluar jangka waktu garansi berakhir, dan data tidak dapat dibuka, maka tidak menjadi tanggungjawab kami & akan dilakukan proses Recovery mulai dari awal

Syarat & Ketentuan:

Apabila Media tidak diambil lebih dari 3 bulan, maka Media tersebut dianggap dihibahkan ke MsDOT, dan Kami tak bertanggungjawab atas keluhan/complain lebih dari batas waktu tersebut kecuali ada kesepakatan antara kedua belah pihak secara tertulis.


MsDOT Procedure Data Recovery

Detail alur kerja Data Recovery antara Customer (pelanggan), Payment, Customer Service (CS) & Technical Support